Metadata for Learning Opportunities (MLO)
Introduction
CEN Metadata for Learning Opportunities (MLO) is a European specification that covers a wide range of information about learning opportunities including intended objectives (learning outcomes to some extent).
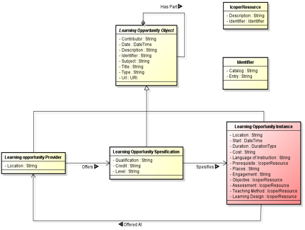
The conceptual model of MLO is depicted in MLO Model Figure below; the Red block is adapted for iCoper project. The key concepts are defined as follows:
- Learning Opportunity Provider: An agent (person or organization) that provides learning opportunities.
- Learning Opportunity Specification: An abstract description of a learning opportunity, consisting of information that will be consistent across multiple instances of the learning opportunity.
- Learning Opportunity Instance: A single occurrence of a learning opportunity.
General information
(see Example source guidance)
| information to be gathered | details |
|---|---|
| Name / title of source/model and version if applicable | MLO-AD |
| Stakeholder | CEN WS-LT |
| URL | there is an official CWA PDF from 2008, but there is now the European Standard EN 15982 (2011) which is not freely available, and differs slightly. |
| Orientation | Learning Opportunities |
| Explicit or implicit model | Explicit |
| Organisational competence | No |
| Number of people currently affected | |
| User communities | |
| Significant use cases | |
| Significant business cases | |
| Sample materials | |
| Key features influencing uptake |
Further information
MLO Data Model

Effectively the models of prerequisite and objectives have no structure.
Guidelines requirements
InLOC needs to explain in detail how an InLOC structure will be represented and referred to by MLO.